Logo
Prime - Định nghĩa, ý nghĩa và cách sử dụng

Prime - Định nghĩa, ý nghĩa và cách sử dụng

Nhà phát hànhSource Force
Yêu cầuWindows XP/Vista/7
Dung lượng4,5 MB
Lượt tải1
Giới Thiệu Chi Tiết

Prime: Giải pháp quản lý và trực quan hóa mạng

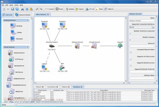
Prime là một công cụ mạnh mẽ, hỗ trợ việc lập kế hoạch, xây dựng sơ đồ và quản lý toàn diện một hệ thống mạng. Phần mềm cho phép người dùng định vị, di chuyển và điều khiển các thành phần khác nhau trong mạng, bao gồm máy tính, máy chủ và các thiết bị mạng khác.

Để đảm bảo hoạt động ổn định, phần mềm Prime yêu cầu hệ thống đã cài đặt Java phiên bản 6 trở lên.

Prime
Prime

Những tính năng nổi bật của Prime

  • Xây dựng và tạo bản đồ trực quan cho toàn bộ hệ thống mạng.
  • Điều chỉnh và cấu hình các thiết bị phần cứng một cách linh hoạt.
  • Thiết kế bản đồ chi tiết cho các thiết bị kết nối trong mạng.
  • Xuất bản đồ mạng sang định dạng hình ảnh để dễ dàng chia sẻ và lưu trữ.
  • Tùy chỉnh hình ảnh đại diện cho từng thiết bị trên bản đồ mạng.
  • Thiết lập và điều chỉnh các quy tắc hoạt động trong mạng.
Từ khóa liên quan

Đánh giá từ người dùng

ID: Prime - Định nghĩa, ý nghĩa và cách sử dụng
3.0

1 nhận xét

5
0%
4
0%
3
100%
2
0%
1
0%

Tải xuống tập tin

Link Chính Thức (Tốc độ cao)

Hoặc

Link Dự Phòng (Mirror)