
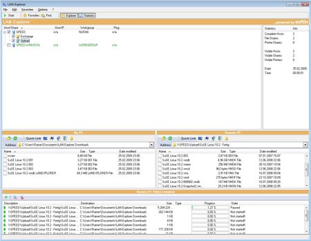
LAN-Explorer là một ứng dụng hoàn toàn miễn phí, được thiết kế để giúp người dùng dễ dàng xác định các thiết bị máy tính khác đang kết nối trong mạng LAN của họ. Đồng thời, phần mềm này còn cho phép bạn tìm thấy các tài nguyên được chia sẻ, bao gồm cả thư mục và máy in, từ những máy tính đó.
So với các công cụ tương tự trên thị trường, LAN-Explorer nổi bật với ba tính năng chính:
Tính năng tiếp tục tải xuống đặc biệt hữu ích khi bạn cần tải các tập tin lớn qua mạng LAN, đảm bảo không bị mất dữ liệu và tiết kiệm thời gian.

1 nhận xét


