
Directory List & Print 2.11.11.1 là một công cụ miễn phí, hỗ trợ việc tạo và quản lý danh sách thư mục một cách thuận tiện. Phần mềm này cho phép bạn tạo các danh sách có khả năng tùy chỉnh cao, lưu trữ dưới dạng file và in ấn khi cần thiết.
Cần lưu ý rằng Directory List & Print cung cấp cả phiên bản miễn phí và phiên bản Pro. Một số tính năng nâng cao sẽ chỉ khả dụng trong phiên bản Pro với mức giá 20 USD. Tuy nhiên, phiên bản miễn phí vẫn đáp ứng tốt nhu cầu cơ bản của việc tạo danh sách thư mục để in hoặc lưu trữ.
Ưu điểm của Directory List & Print là khả năng hoạt động độc lập, không yêu cầu cài đặt. Bạn chỉ cần giải nén file zip đã tải về là có thể sử dụng ngay.

Một tính năng hữu ích là khả năng tích hợp vào menu ngữ cảnh của trình Explorer. Điều này giúp bạn tạo danh sách cho một thư mục cụ thể một cách nhanh chóng. Để kích hoạt tính năng này, hãy chạy chương trình với quyền quản trị viên (Run as administrator).

Trong chương trình, chọn Add to Directory Context Menu từ menu Setup.

Một thông báo xác nhận sẽ hiển thị, cho biết tùy chọn đã được thêm vào menu ngữ cảnh.

Để tạo danh sách, nhấp chuột phải vào thư mục mong muốn trong Windows Explorer và chọn Open in Directory List + Print.

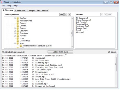
Chương trình sẽ mở ra và hiển thị danh sách thư mục. Dù bạn đang làm việc trên tab nào, danh sách thư mục vẫn luôn hiển thị ở phía dưới cửa sổ.
Tab thư mục cho phép bạn chọn thư mục và thiết lập các tùy chọn yêu thích. Một số thư mục hệ thống phổ biến đã được thêm vào mục Favorites để truy cập nhanh.

Tab Selection cho phép bạn tùy chỉnh thông tin hiển thị trong danh sách, bao gồm ngày, giờ và kích thước file.

Tab Output cho phép bạn xuất danh sách thư mục ra máy in hoặc sao chép vào clipboard để dán vào các trình soạn thảo văn bản khác. Bạn cũng có thể mở danh sách trực tiếp trong Word hoặc Excel.

Ví dụ, đây là danh sách thư mục các file mp3 được hiển thị trong Excel, với các cột tự động được căn chỉnh.

Khi sao chép vào Notepad, các cột sẽ được phân cách đều nhau, tạo thành một bảng.

Vì Directory List & Print không yêu cầu cài đặt, nên sẽ không có phím tắt trên desktop. Bạn có thể tạo phím tắt bằng cách sử dụng các công cụ của Windows, hoặc thêm phím tắt từ bên trong chương trình bằng cách chọn Add Program Shortcut từ menu Setup.

Để làm việc với các thư mục trên ổ đĩa mạng, hãy sử dụng các tùy chọn Network Drive trong menu Setup. Bạn cũng có thể kéo và thả thư mục từ Windows Explorer vào cửa sổ chương trình để tạo danh sách nhanh chóng.
3 nhận xét


